icon-bg
icon-bg
icon-bg

So scannen sie  Linux-Computer

v. 6.6.5 / 18. November 2025 / Für Windows
30 Tage kostenlos

Linux wird bei Unternehmen und Organisationen heute immer beliebter und verbreiteter. Deshalb müssen sich Systemadministratoren auch mit Linux-spezifischer Hardware und Software auskennen. Netzwerkscans unter Linux bieten wertvolle Einblicke in den Status, die Sicherheit und die Leistung jedes Geräts und erlauben den Administratoren fundierte Entscheidungen zur proaktiven Lösung potenzieller Probleme.

Protokolle für das Scannen von Linux-/Unix-Computern

 

SSH (Secure Shell)

SSH ist ein kryptographisches Netzwerkprotokoll, das einen sicheren Fernzugriff auf Linux- und Unix-Computer ermöglicht. Durch die Verwendung von SSH zum Aufbau verschlüsselter Verbindungen zwischen dem Scan-Server und den Zielgeräten wird sichergestellt, dass alle während des Scan-Vorgangs übertragenen Daten vor unbefugtem Zugriff geschützt sind.

SCP (Secure Copy Protocol)/SFTP (Secure File Transfer Protocol)

SCP und SFTP sind sichere Dateiübertragungsprotokolle, die auf dem SSH-Protokoll aufbauen. Diese Protokolle bieten eine sichere und zuverlässige Methode für die Übertragung von Daten zwischen dem Ausgangs-Server und den Linux-Zielgeräten.

SFTP ist ein moderneres und sichereres Protokoll, das gegenüber SCP zusätzliche Funktionen und Vorteile bietet, zum Beispiel die Fortsetzung unterbrochener Übertragungen und die Unterstützung starker Verschlüsselungsalgorithmen.

Linux-Computer mit Total Network Inventory scannen

TNI bietet Ihnen die Möglichkeit, die Hardware und Software von Linux- und UNIX-Geräten in Ihrem lokalen Netzwerk gründlich zu scannen. Mit seiner benutzerfreundlichen Oberfläche und den erweiterten Funktionen vereinfacht TNI die Verwaltung und Inventarisierung von Computern in Unternehmensnetzwerken.

Automatisiertes Scannen

Einer der wichtigsten Vorteile der Verwendung von TNI für Linux-Scans ist die Automatisierung des Scan-Vorgangs. Mit Hilfe des Aufgabenplaners (Scheduler) lassen sich alle Überprüfungs- und Datensammlungsaufgaben von Linux- oder UNIX-Computerfamilien für die automatische Ausführung planen und zuweisen. Durch automatische Netzwerk-Scans werden Zeit und Ressourcen gespart, sodass sich die Administratoren auf wichtigere Aufgaben konzentrieren können.

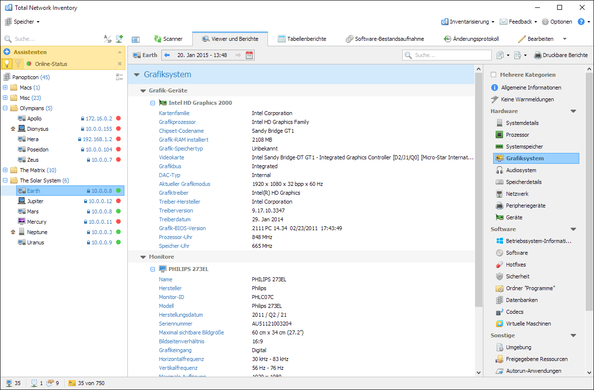
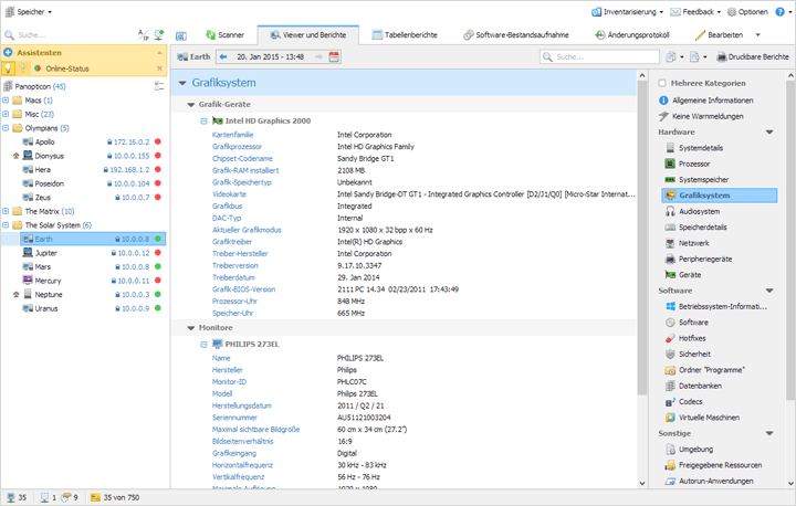
Während eines Linux-Hardware-Scans sammelt TNI verschiedene Informationen über jedes Gerät, insbesondere CPU-Spezifikationen, RAM-Kapazität, HDD-/SSD-Details und installierte Software. Diese umfassende Datensammlung ermöglicht Administratoren einen ganzheitlichen Überblick über die Hardware- und Software-Landschaft ihres Netzwerks, so dass sie fundierte Entscheidungen treffen und proaktive Wartung betreiben können.

Scannen Sie das lokale Netzwerk unter Linux

Berichte und Analysen

Die robusten Berichts- und Analysefähigkeiten von TNI sind ein weiterer bedeutender Vorteil des Werkzeugs. Nach dem Durchführen eines Netzwerkscans unter Linux können Administratoren detaillierte Berichte erstellen, die wertvolle Einblicke in den Status und die Leistung der Geräte bieten. Diese Berichte können angepasst werden, um sich auf spezifische Aspekte des Systems zu konzentrieren, wie Hardware-Inventur, Softwarelizenzen oder Sicherheitslücken. Durch diese Berichte können Administratoren Trends identifizieren, Verbesserungspotenzial erkennen und gezielte Strategien entwickeln, um die Netzwerkleistung und ‑sicherheit zu optimieren.

Lizenzmanagement

Total Network Inventory vereinfacht die Lizenzverwaltung, indem es Softwarelizenzen während des Scanvorgangs von Linux-Computern automatisch erkennt und verfolgt. Mit dieser Funktion können die Administratoren sicherstellen, dass die gesamte auf Linux-Geräten installierte Software aktuell und lizenziert ist.

Durch das Lizenzmanagement von TNI können Administratoren Risiken im Zusammenhang mit Nichtkonformität vermeiden, wie rechtliche Sanktionen und Reputationsverlust. Damit können sie Lizenzen effektiv verwalten und deren unbefugte Nutzung verhindern.

Durch die Nutzung von sicheren Dateiübertragungsprotokolle gewährleistet TNI, dass sensible Daten während des gesamten Überprüfungs- und Datensammlungsprozesses geschützt bleiben, wodurch das Risiko von Datenverstöße und unbefugtem Zugriff verringert wird.

Weitere detaillierte Informationen zum Scannen von UNIX-basierten Systemen finden Sie in der technischen Beschreibung.

Testen Sie Total Network Inventory

Durch den Kauf einer Total-Network-Inventory-Lizenz erhalten Sie Zugang zu einer leistungsfähigen und benutzerfreundlichen Scansoftware für Linux, die den Datensammlungsprozess automatisiert, aufschlussreiche Berichte generiert und das Lizenzmanagement vereinfacht. Die fortschrittlichen Funktionen und regelmäßigen Updates des Werkzeugs stellen sicher, dass Ihr Netzwerk sicher bleibt und den neuesten Branchenstandards und bewährten Verfahren entspricht. TNI bietet eine 30-tägige Testversion, damit Sie alle Funktionen ausprobieren und bewerten können, inwiefern sich dieses Werkzeug für die spezifischen Bedürfnisse Ihrer Organisation eignet.

 

FAQ
Welche Art von Informationen kann diese Lösung von Softinventive beim Scannen von Linux-Computern sammeln?
Total Network Inventory kann eine breite Palette von Informationen von Linux-Computern sammeln, darunter Hardware-Spezifikationen, installierte Software, Systemeinstellungen, Benutzerkonten, laufende Prozesse, Netzwerkschnittstellen und Sicherheitspatches.
Kann unsere Lösung Linux-Computer aus der Ferne scannen?
Ja, die Lösung von Softinventive unterstützt Remote-Scans von Linux-Computern, sodass IT-Administratoren Scans von einer zentralen Management-Konsole aus durchführen können, ohne physisch auf jedes Endgerät zugreifen zu müssen.
Wie oft sollten Computer für optimale Sicherheit und Leistung gescannt werden?
Es hat sich bewährt, Linux-Computer regelmäßig zu scannen, zum Beispiel in täglichen bis wöchentlichen Intervallen, um eine rechtzeitige Erkennung und Behebung von Sicherheitsbedrohungen und Leistungsproblemen zu gewährleisten.
Kann das Scannen von Linux-Computern automatisiert werden?
Ja, Total Network Inventory bietet Automatisierungsfunktionen, mit denen Administratoren regelmäßige Scans planen, Scan-Parameter definieren und automatische Benachrichtigungen für kritische Probleme oder erkannte Änderungen auf Linux-Systemen erhalten können.
19. November 2025

TNI 6.6.5: Scheduler at a glance

This update is a smaller one in terms of features, but it brings a nice round of polish to Total Network Inventory, especially to the Scheduler interface.

29. September 2025

TNI 6.6: Resident agents for macOS, Linux and FreeBSD

Today we’re rolling out a long-awaited addition to Total Network Inventory: resident agent modes for macOS, Linux and FreeBSD.